| Обозначение: |  ГОСТ Р 58651.11-2024 |
| Статус: | действует |
| Название рус.: | Единая энергетическая система и изолированно работающие энергосистемы. Информационная модель электроэнергетики. Профиль информационной модели для задач расчета установившегося режима и расчета токов короткого замыкания |
| Название англ.: | United power system and isolated power systems. Information model of power industry. Information model profile for steady-state mode calculation and short-circuit current calculation tasks |
| Дата актуализации текста: | 01.06.2025 |
| Дата актуализации описания: | 01.06.2025 |
| Дата издания: | 22.01.2025 |
| Дата введения: | 01.02.2025 |
| Нормативные ссылки: | ГОСТ Р 58651.1-2019; ГОСТ Р 58651.2; ГОСТ Р 58651.3; ГОСТ Р 58651.4; ГОСТ Р 58651.6 |
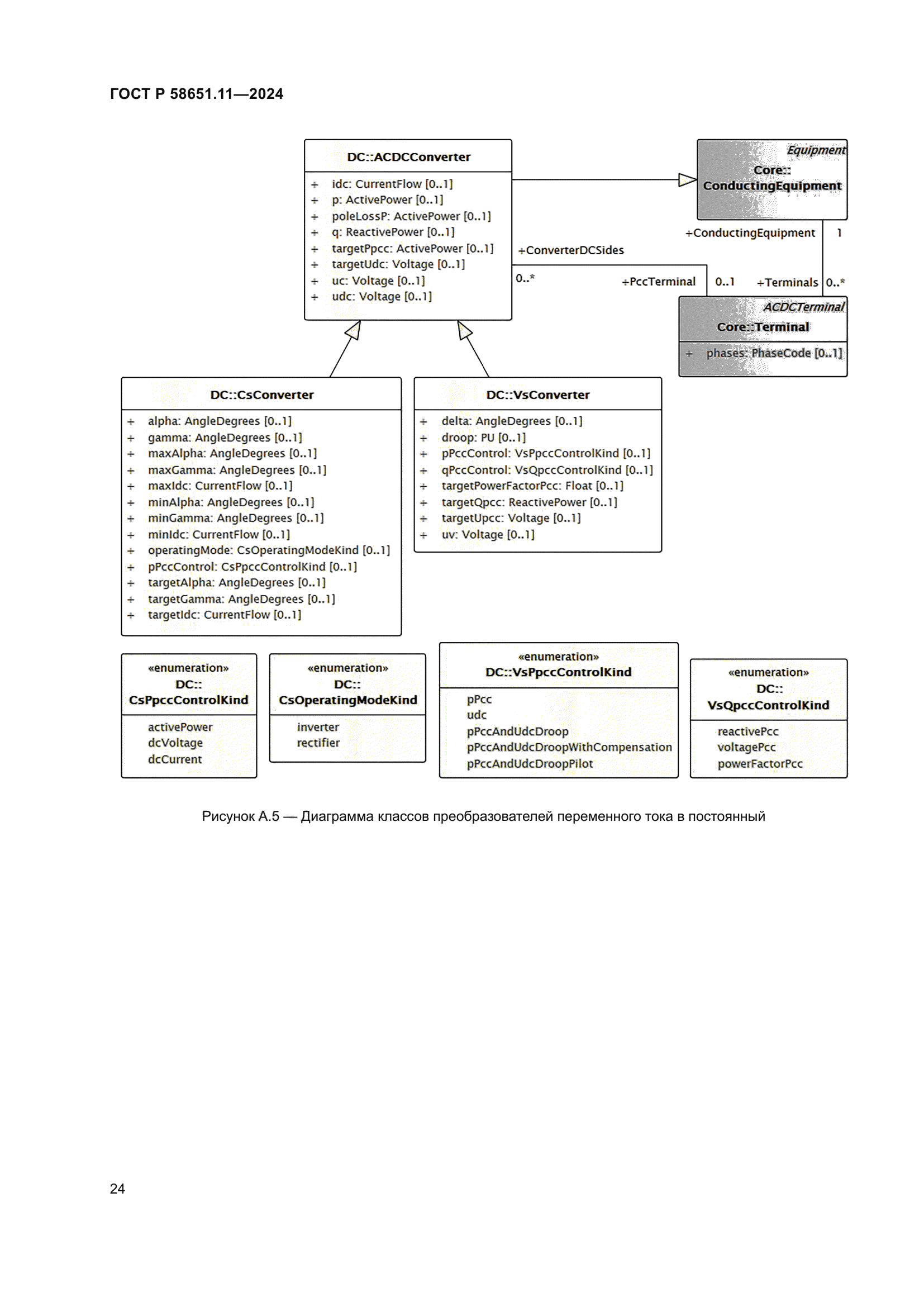
| Область применения: | Настоящий стандарт устанавливает состав профиля информационной модели для задач расчета установившегося режима и расчета токов короткого замыкания для обеспечения однозначной интерпретации передаваемых и получаемых данных всеми участниками информационного обмена в электроэнергетике. Требования настоящего стандарта распространяются на участвующих в автоматизированном информационном обмене органы государственной власти Российской Федерации, осуществляющие государственное регулирование и контроль в электроэнергетике, субъектов электроэнергетики, потребителей электрической энергии, проектные и научные организации |
|
| Расположен в: |
|